合作机构:阿里云 / 腾讯云 / 亚马逊云 / DreamHost / NameSilo / INWX / GODADDY / 百度统计

VLB 全称 vivo load balance。vivo负载均衡作为vivo互联网业务的IDC流量入口,承接了很多重要业务的公网流量。本文针对 VLB 的七层负载VUA HTTPS 性能优化进行探索,以获取最佳转发性能。

▲ 图1 vivo VLB整体架构
VLB 整体架构的核心包括:基于DPDK的四层负载VGW,基于Apache APISIX和NGINX扩展功能的七层负载VUA,以及统一管控运维平台。
其主要特点为:
本文针对 VLB 中七层负载VUA的 SSL/TLS 性能优化两种方法进行概述性介绍:
目前公司接入层最大的能力痛点,就是动态上游、动态路由、动态证书、流量灰度、黑白名单、动态调度、日志查询与追踪等。为了支持公司业务的持续发展,特别是业务的全面容器化,亟需建设一个统一接入平台,融合目前线上的NGINX集群及Ingress NGINX,用于承载公司web端、移动端、合作伙伴、内部系统、IOT设备流量,对齐行业的接入层能力,保障业务的顺利发展。
VUA定义:vivo Unified Access。
vivo 统一接入层,是基于APISIX-2.4的二次开发。

▲ 图2 APISIX 架构(图片来源:Github-apache/apisix)

▲ 图3 VUA 架构

Intel QuickAssist 技术 OpenSSL引擎 (QAT_Engine) 支持硬件加速以及基于矢量化指令的优化软件。这一特性始于第三代Intel? Xeon?可扩展处理器,为用户提供了更多加速其工作负载的选项。
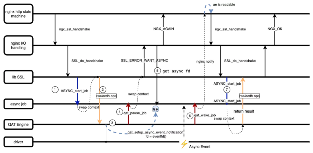
VUA 基于 NGINX 原生的异步处理框架上拓展出针对异步硬件引擎的异步事件处理机制,整体交互流程如下图所示:


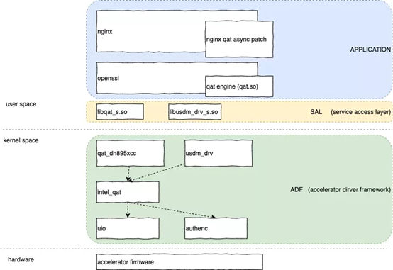
QAT_HW基于QAT硬件加速卡,通过Openssl引擎使用qatengine.so库中链接的QAT驱动程序。
QAT_SW是基于QAT软件加速,通过Openssl引擎使用qatengine.so库中链接的crypto_mb和ipsec_mb库。基于intel AVX-512 整数乘加 (IFMA) 操作缓冲区库,当用户构建指令支持qat_sw时,通过批处理队列中维护的多个请求执行操作,并使用 OpenSSL 异步基础架构将批处理请求最多提交到8个 Crypto Multi-buffer API,后者使用AVX512 矢量指令并行处理它们。主要面向非对称 PKE 和 AES-GCM 的英特尔? QAT 软件加速,RSA支持密钥大小 2048、3072、4096,AES128-GCM、AES192-GCM 和 AES256-GCM。
如果平台同时支持 QAT_HW 和 QAT_SW,则默认是使用 QAT 硬件加速非对称算法和对称链式密码,使用 QAT 软件加速对称 GCM 密码。如果平台没有 QAT 硬件支持,那么它将使用 QAT_SW 加速来实现 qatengine 中支持的非对称算法。
下图说明了 QAT_Engine 的高级软件架构。NGINX 和 HAProxy 等应用程序是与 OpenSSL接口的常见应用程序。OpenSSL是一个用于 TLS/SSL 协议的工具包,从 1.1.0 版本开始,它开发了一个模块化系统来插入特定于设备的引擎。如上所述,QAT_Engine 中有两个独立的内部实体,通过它们可以执行加速。

▲(图片来源:Github-intel/QAT_Engine)
本方案采用intel 8970型号加速卡进行测试,采用RSA证书进行HTTPS加解密。
(1)测试方法
执行机部署适配 QAT 引擎后的VUA,发包测试机进行压测灌包,在 CPU 负载达到 100%后比较得出VUA在进行 QAT 优化后的新建 QPS对比。
(2)测试场景

(3)本地测试数据对比
使用QAT加速卡性能对比

QAT卡优化方案,通过 VUA进行 HTTPS 打流业务实测,与采用OpenSSL 软件加解密场景做对比:
此优化方案所带来的性能提升主要依赖于:
本方案采用icelake 6330型号(支持AVX512指令集)进行测试,采用RSA证书进行HTTPS加解密。
(1)测试方法
执行机部署适配指令集优化的VUA,发包测试机进行压测灌包,在 CPU 负载达到 100%后比较得出VUA在进行指令集优化后的新建 QPS对比。
(2)测试组网

(3)本地测试数据对比
使用指令集优化性能对比

指令集优化方案,通过 VUA进行 HTTPS 打流业务实测,与采用openssl软件加解密场景做对比:
此优化方案所带来的性能提升主要依赖于:
截止目前,vivo VLB在软硬件加速领域,已经同时支持exar加速卡与intel QAT 硬件和软件指令集加速等方案,成功实现核心网络组件自主可控,为构建高性能的网关架构赋能行业打下坚实的基础。
未来 vivo VLB 将持续构建接入层网关能力体系。
TOP